Почтовый канал общения

Staffcop Enterprise поддерживает полноценный перехват почтовых протоколов POP3, IMAP, SMTP, MAPI и их шифрованных аналогов.

Чтобы включить перехват почты и вложений:

  1. В разделе Панель управления ** → **Конфигурации компьютеров откройте интересующую конфигурацию или создайте новую.

  2. В настройках конфигурации в разделе Сетевые подключения активируйте опцию Мониторинг сети.

  3. В разделе Файлы активируйте Файловая активность, Теневое копирование и задайте максимальный размер файла для теневого копирования.

  4. В разделе Почта и мессенджеры активируйте опции Веб-почта, Электронная почта и Электронная почта MAPI.

Staffcop Enterprise поддерживает перехват почтовых приложений (Outlook, The bat, Thunderbird…) и веб-сервисов (mail.ru, yandex.ru, google.com…).

Как работает

Основные особенности перехвата почты:

  • перехват писем и вложений осуществляется в фоновом режиме - незаметно для пользователя;

  • при распознавании слов в перехваченных документах, они автоматически индексируются и заносятся в специальную таблицу на сервере;

  • обработка распознанных документов по заданным словарям происходит в режиме реального времени - результат обработки сообщений и распознанных файлов можно увидеть сразу же в результатах работы соответствующих фильтров.

Как посмотреть перехваченную почту

  1. В веб-интерфейсе в разделе Конструктор выберите Пользователя, для которого хотите просмотреть переписку.

  2. Выберите опцию Переписка.

  3. В открывшемся меню выберите параметры, по которым хотите отфильтровать события для выбранного пользователя.

  4. Выбранные события будут показаны в Линзе событий.

../_images/email_channel_1.png

При анализе действий пользователя может выясниться, что этот пользователь использовал личную почту для пересылки служебных документов, что может быть интересно с точки зрения нарушения политики безопасности сети.

Чтобы посмотреть все почтовые ящики, которые использует один пользователь:

  1. В веб-интерфейсе в разделе Конструктор выберите пользователя, для которого хотите просмотреть переписку.

  2. Выберите опцию Переписка.

  3. В измерении Канал общения выберите Mail.

  4. НаправлениеИсходящие.

В этом измерении будут представлены почтовые ящики, привязанные к выбранному пользователю.

../_images/email_channel_3.png

Чтобы посмотреть, пользуется ли кто-то из сотрудников не только корпоративной, но и личной почтой:

  1. В веб-интерфейсе в разделе Конструктор выберите опцию Переписка.

  2. В измерении Канал общения выберите Mail.

  3. НаправлениеИсходящие.

  4. В Линзе событий выберите АнализДерево.

  5. В открывшемся окне добавьте измерение ПерепискаОтправитель.

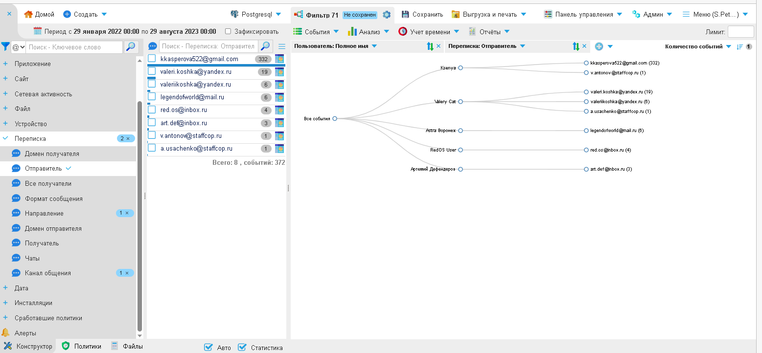
В построенном дереве можно будет увидеть пользователей сети и привязанные к их именам почтовые ящики.

../_images/email_channel_2.png

Если добавить измерение Переписка-Все получатели, можно будет отследить, с какой почты каким адресатам были отправлены письма.

../_images/email_channel_4.png

Если в письме была указана тема, её можно прочитать в таблице событий в строке Заголовок окна.

../_images/email_channel_5.png

Количество принятых и отправленных писем за период можно посмотреть в разделе ОтчётыСводная статистика.

../_images/cases_48.png

Карточка пользователя

В веб-интерфейсе при выборе измерения Пользователь в списке доступных пользователей есть возможность открыть предварительно настроенный дашборд Карточка пользователя.

../_images/email_channel_6.png

По умолчанию, в Карточке пользователя можно посмотреть не только список контактов выбранного пользователя, но и граф его переписки.

../_images/email_channel_7.png

Настроить дашборд можно в разделе КонструкторПолитикиКарточки измеренийКарточка пользователя.